Punto informatico Network
Canali
20080829214234

Con Autoruns gestiamo i programmi, e non solo, che vengono caricati ad ogni avvio nel nostro computer

27/01/2012
- A cura di
Software Applicativo - Se l'avvio del computer è troppo lento, vediamo di scoprire se ci sono troppi programmi in esecuzione automatica che lo rallentano.

Download

Tag

Passa qui con il mouse e visualizza le istruzioni per utilizzare i tag!

pc (1) , avvio (1) , autoruns (1) .

Valutazione

  •  
Voto complessivo 5 calcolato su 428 voti
Il pezzo che stai leggendo è stato pubblicato oltre un anno fa. AvvisoLa trattazione seguente è piuttosto datata. Sebbene questo non implichi automaticamente che quanto descritto abbia perso di validità, non è da escludere che la situazione si sia evoluta nel frattempo. Raccomandiamo quantomeno di proseguire la lettura contestualizzando il tutto nel periodo in cui è stato proposto.

Moltissimi programmi hanno il brutto vizio, quando li installiamo, di piazzarsi in esecuzione automatica, così da avviarsi ad ogni accensione del computer, senza che sia strettamente necessario.

Aggiornato articolo per rispecchiare le più recenti funzionalità del programma.

Questo cosa comporta?

Un maggiore aumento della memoria RAM utilizzata e tempi di avvio del computer che si allungano a seconda di quanti programmi sono presenti in esecuzione automatica.

A questo punto perché non fare un controllo e una pulizia con Autoruns, un programma compatibile con tutte le versioni di Windows da XP alle più recenti, sia a 32 Bit che a 64 Bit, liberamente utilizzabile di Microsoft.

Scaricate il programma da questo link, estraetene il contenuto in una cartella qualsiasi, il programma non necessità d'installazione.

Avviate il programma autoruns.exe, selezionate il tab Logon e vi appare la lista di tutti i programmi che sono caricati in memoria ad ogni avvio del vostro computer.

Se una di queste voci non dovesse servirvi, e volete provare a disabilitarla senza cancellarla, basta rimuovere il flag dalla relativa casellina. Se dopo aver disabilitato la voce non notate nessun problema, potete cancellarla premendo il tasto Canc o la combinazione Ctrl d, verrà richiesta conferma prima di procedere con la rimozione.

Autoruns1.jpg

In caso di voci sospette che non conosciamo, cliccando con il tasto destro del mouse sulla riga scelta, possiamo spostarci direttamente, grazie al Jump to Entry, alla chiave di registro interessata, oppure, con il Jump to Folder, nella cartella del programma in modo da capire di cosa si tratta.

Con il Search Online è possibile fare direttamente una ricerca su Internet relativa alla voce scelta.

Si possono eliminare anche le voci autorun di Internet Explorer, nella parte bassa della schermata ci sono maggiori dettagli relative al programma.

Autoruns2.jpg

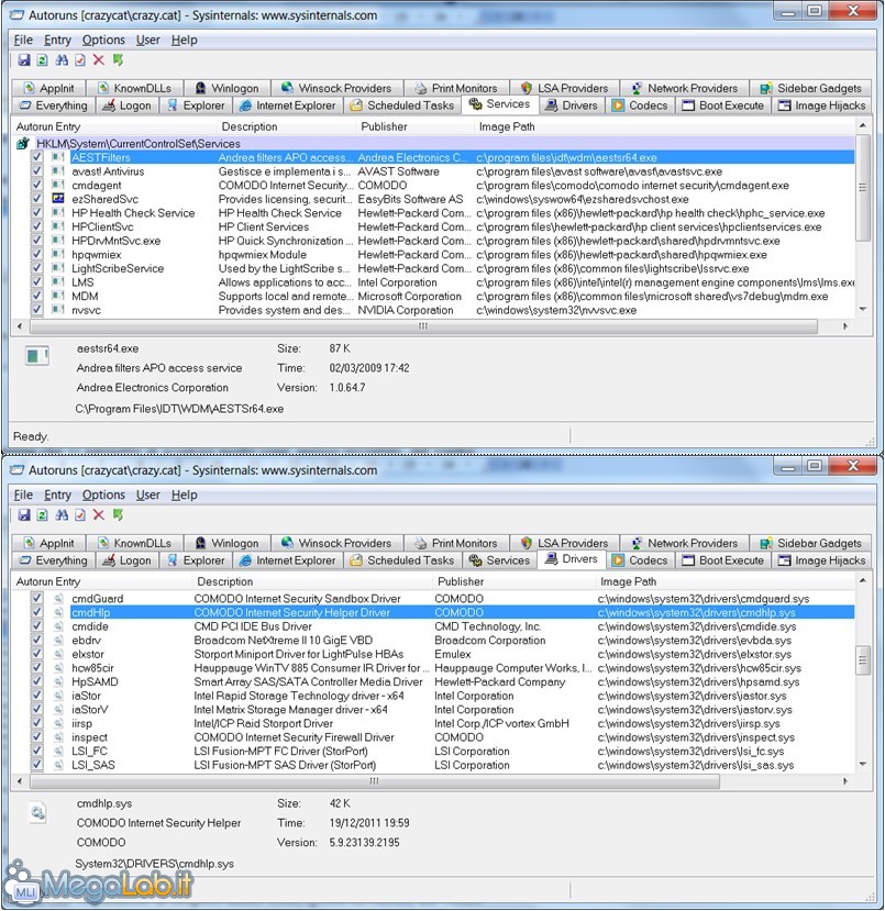
Non mancano nemmeno driver e servizi caricati ad ogni accensione del computer.

Autoruns3.jpg

Ci sono tantissimi altri tab nel programma, molti potreste trovarli vuoti perché non avete nessuna voce in autorun per quella categoria.

Insomma un piccolo programma, di quelli da tenere nella propria pendrive, sempre utile per fare assistenza al computer e che vi permette di scoprire molte cose, spesso invisibili, del vostro sistema operativo.

Iscriviti gratuitamente alla newsletter, e ti segnaleremo settimanalmente tutti i nuovi contenuti pubblicati su MegaLab.it!

 

Segnala ad un amico

Tuo nome Tuo indirizzo e-mail (opzionale)
Invia a:
    Aggiungi indirizzo email
    Testo

    © Copyright 2025 BlazeMedia srl - P. IVA 14742231005

    • Gen. pagina: 0.23 sec.
    •  | Utenti conn.: 151
    •  | Revisione 2.0.1
    •  | Numero query: 37
    •  | Tempo totale query: 0.02